材料明细表视图列出当前文件夹中激活和命名的材料明细表,让您可查看和修改其详细信息。

1 |
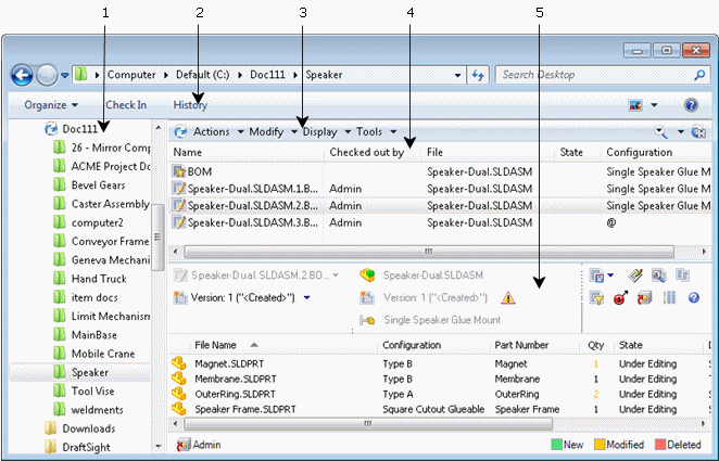
导览窗格 |
让您浏览库和文件夹。 请参阅导览窗格。
|
2 |
Windows 资源管理器工具栏 |
包含适用于所选文件或文件夹的命令。 当您登录 Enterprise PDM 库时,Windows 资源管理器工具栏上的帮助按钮 可打开 SolidWorks Enterprise PDM 文件探索器帮助。
请参阅Windows 资源管理器工具栏。
|
3 |
Enterprise PDM 菜单栏 |
包含可为所选文件或文件夹执行的命令的菜单。 请参阅Enterprise PDM 菜单栏。
|
4 |
材料明细表列表 |
列出当前文件夹中命名和激活的材料明细表。 |
5 |
材料明细表内容 |
显示材料明细表详情,取决于您查看的材料明线表类型。 请参阅材料明细表。
|