隐藏目录

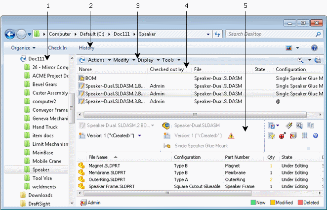
材料明细表视图

材料明细表视图列出当前文件夹中激活和命名的材料明细表,让您可查看和修改其详细信息。

BOMView2

1 导览窗格 让您浏览库和文件夹。
2 Windows 资源管理器工具栏 包含适用于所选文件或文件夹的命令。

当您登录库时,Windows 资源管理器工具栏上的 帮助 按钮 Get_help.gif 可打开 SOLIDWORKS PDM 文件资源管理器帮助。

3 SOLIDWORKS PDM 菜单栏 包含可为所选文件或文件夹执行的命令的菜单。
4 材料明细表列表 列出当前文件夹中命名和激活的材料明细表。
5 材料明细表内容 显示材料明细表详情,取决于您查看的材料明线表类型。


提供对该主题的反馈

SOLIDWORKS 欢迎您对此文档的外观、准确性及完整性提供反馈。请使用以下表格,将您对该主题的评论和建议直接发送给我们的文档团队。文档团队不能回答技术支持问题。单击此处获取有关技术支持的信息

* 必填

 
*电子邮件:  
主题:   对帮助主题的反馈
页面:   材料明细表视图
*评论:  
*   本人确认已阅读并且接受 Dassault Systèmes 按照《隐私政策》使用本人的个人数据

打印主题

选择要打印的内容范围:

x

我们检测到您在使用旧于 Internet Explorer 7 的浏览器版本。为优化显示,我们建议您将您的浏览器升级到 Internet Explorer 7 或以上。

 永不再显示此信息
x

Web 帮助内容版本:SOLIDWORKS PDM 2016 SP05

要从 SOLIDWORKS 中禁用 Web 帮助并使用本地帮助,请单击帮助 > 使用 SOLIDWORKS Web 帮助

要报告在 Web 帮助界面和搜索中所遇到的问题,请联系您的当地支持代表。要提供单个帮助主题的反馈,请使用单个主题页面上的“对该主题的反馈”链接。