Interfaccia utente

L'interfaccia utente di SOLIDWORKS Manage presenta numerosi miglioramenti che creano coerenza e una migliore esperienza utente.

Funzionalità Miglioramenti
Layout della distinta materiali I controlli nell'interfaccia della distinta materiali sono modernizzati e coerenti.
Pannello mobile della distinta materiali Il pannello mobile nella scheda Distinta materiali è stato riorganizzato. È possibile comprimere diverse aree, fornendo una migliore visualizzazione delle informazioni.
Aggiunta SOLIDWORKS È possibile riordinare le colonne nelle schede Apri e Struttura dell'aggiunta SOLIDWORKS Manage.
Scheda Dove usato come campo Il raggruppamento degli oggetti visualizzato nella scheda Dove usato come campo (in genere visualizzata come scheda Di riferimento) mostra l'icona associata, il nome del modulo e il numero di risultati per ogni tipo di modulo.
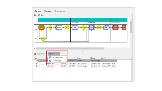
Scheda Processo È possibile specificare la posizione delle linee della cronologia nella scheda Processo da visualizzare in basso o a destra. Ciò migliora l'utilizzo dello schermo in base al layout del diagramma di processo.
Scheda Proprietà progetto La scheda Proprietà progetto visualizza una barra di informazioni gialla per garantire la coerenza con altri tipi di record. È possibile comprimere la proprietà del sistema e visualizzare l'area dell'immagine in miniatura per avere più spazio.