已重新设计复制树对话框,并改善了该对话框的可用性,使其更容易与大数据集配合使用。
管理员还可以设置用户和用户组属性,以便在从选定文件夹中复制文件时排除某些用户和用户组。 这会防止标准零件库和其他常用零部件被错误地复制。

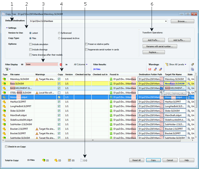
在复制树对话框中:
- 默认目标会显示选定文件的当前文件夹位置。 您可以键入新路径或浏览以指定目标路径。
您还可以从下拉列表中选择默认目标。 列表包含之前选定的目标路径。
- 设置组是一个可折叠界面,其中包括:
- 要使用的版本 – 最新版本或参考版本。
- 复制类型 – 文件或压缩的存档。
- 复制选项,其中包含包括 Simulation,用于复制与已复制文件相关的 SOLIDWORKS Simulation 结果。
- 过滤器显示使您能够输入文字以细化在列表中显示的文件列表。 此外,利用列选择下拉框可限制过滤特定列,例如文件名称或所有列。 有关详细信息,请参阅复制树过滤器显示控件。
- 改进的表结构包括新列和行为:
- 当您将鼠标悬停在文件类型图标上时,类型列会显示 SOLIDWORKS 文件的缩略图预览。

- 当前选定的行以蓝色突出显示。
- 已编辑的行以黄色突出显示,修改的文字以蓝色并加粗显示。
- 您在过滤器显示中指定的文本以粉色突出显示。
- 当您将鼠标悬停在文件的目标文件夹路径上时,
按钮会显示浏览文件夹对话框以为已复制文件选择新目标。
- 您可以在列表中编辑目标文件名称和目标文件夹路径以更改已复制文件的名称和目标。 可编辑单元格具有蓝色轮廓线,便于识别。
- 对话框底部显示已选定的要复制文件的数量和类型。
- 转换操作分组在对话框顶部显示所有转换选项。
有关详细信息,请参阅 SOLIDWORKS Enterprise PDM 文件资源管理器帮助。