“移动树”允许您将部分或整个文件和文件夹结构(包括相关工程图)移至另一文件夹或多个文件夹。
要打开移动树对话框,请选择文件并单击 > 。

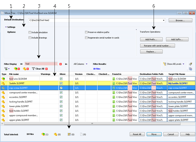
在移动树对话框中:
- 默认目标会显示选定文件的当前文件夹位置。 您可以键入新路径或浏览以指定目标路径。
- 设置组是一个可折叠界面,其中包括:
- 包括模拟结果: 移动与选定文件相关的 SOLIDWORKS Simulation 结果。
- 保留关联路径: 保留相对于移动的父文件的参考路径,根据需要创建文件夹结构。 当您清除保留关联路径时,文件夹层次结构将被平展,并且所有参考文件将移至与父文件夹相同的目标文件夹。
- 包括工程图: 在文件列表中显示任何相关工程图文件,以便您在移动参考树时将其包括在内。
- 在卡中重新生成序列号: 将序列号用于数据卡片时,此选项可指定下一个排序号。 对于使用序列号重新命名转换,用来命名文件的相同序列号也用于数据卡片中。
- 过滤器显示使您能够输入文字以细化在列表中显示的文件列表。 此外,利用列选择下拉框可限制过滤特定列,例如,文件名或全部列。 有关更多信息,请参阅移动树过滤器显示控件。
- 改进的表结构包括新列和行为:
- 当您将鼠标悬停在文件类型图标上时,类型列会显示 SOLIDWORKS 文件的缩略图预览。

- 当前选定的行以蓝色突出显示。
- 已编辑的行以黄色突出显示,修改的文字以蓝色并加粗显示。
- 您在过滤器显示中指定的文本以粉色突出显示。
- 当您将鼠标悬停在文件的目标文件夹路径上时,
按钮会显示浏览文件夹对话框以为已移动文件选择新目标。
- 您可以在列表中编辑目标文件名称和目标文件夹路径以更改已移动文件的名称和目标。 可编辑单元格具有蓝色轮廓线,便于识别。
- 对话框底部显示已选定的要移动文件的数量和类型。
- 转换操作分组在对话框顶部显示所有转换选项。
利用转换操作可在移动目标文件前为其重新命名。
- 添加前缀: 将您键入的前缀添加到目标文件名称。
- 添加后缀: 将您键入的后缀添加到目标文件名称。
- 使用序列号重新命名: 以序列号替换目标文件名称。
- 替换: 替换目标文件名称中的字符串。
单击全部重设恢复到原始名称。
移动文件或文件夹所需的权限为:
- 读取文件内容: 用于源文件夹和目标文件夹
- 移动文件夹: 用于要移动的文件夹
- 添加或重命名文件夹: 用于目标文件夹
- 移动文件: 用于要移动的文件
有关详细信息,请参阅 SOLIDWORKS Enterprise PDM 文件资源管理器帮助。